Smintheus DB: A Publicly Accessible Amenity for Informing, Regulating, Risk-Managing and Deliberating on Current and Retrospective Biosecurity Research with Minimal IT and Cognitive Requirements
Konstantinos E Siatis"1, Gerasimos Vonitsanos"2, Andreas Kanavos"2, Yiannis Manoussopoulos"3, Aristea Velegraki"4, George P Patrinos1,5, 6 and Manousos E Kambouris"1**
1Laboratory of Pharmacogenomics and Individualized Therapy, Department of Pharmacy, University of Patras, Patras, Greece
2Department of Computer Engineering and Informatics, Faculty of Engineering, University of Patras, Patras, Greece
3Laboratory of Virology, Plant Protection Division of Patras, ELGO-Demeter, Patras, Greece
4National and Kapodistrian University of Athens, Medical School, Department of Microbiology, Athens, Greece
5United Arab Emirates University, College of Medicine and Health Sciences, Department of Pathology, Al-Ain, UAE
6United Arab Emirates University, Zayed Center of Health Sciences, Al-Ain, UAE
Submission: October 17, 2024; Published: November 06, 2024
*Corresponding author: Manousos E Kambouris, Department of Pharmacy, University of Patras, Patras, Greece.
How to cite this article: Konstantinos E Siatis, Gerasimos Vonitsanos, Andreas Kanavos, Yiannis Manoussopoulos, Aristea Velegraki, et al. Smintheus DB: A Publicly Accessible Amenity for Informing, Regulating, Risk-Managing and Deliberating on Current and Retrospective Biosecurity Research with Minimal IT and Cognitive Requirements. JOJ Pub Health. 2024; 9(3): 555761. DOI: 10.19080/JOJPH.2024.09.555761
Abstract
Novel pathogens emerge in non-linear relation with biotechnology and research, thus the regulatory process for acquisition and handling respective lags and lacks resolve and stability. The inclusion of bio risk agents, cellular or acellular to regulatory indices if observed through time allows a number of conclusions. Such are the expansive or restrictive interpretation of exclusive measures intended by any agency or institution for a number of applications; the global tendencies in defining, containing and responding to biorisks and the spontaneous evolution of bioagents to virulent and avirulent strains.
We present a database by agent type, attributing to entries biosafety level, ailment, diagnostics, human-animal or plant susceptible populations and lower taxon identity, plus the status in the US Select Agents and Toxins List as officially curated. It is based on the Model-View-Controller architecture and was implemented using the PHP programming language, although other options are available. The objective is a very friendly, readily accessible amenity for all interested parties and especially non-experts such as lawmakers, decision-makers and administrators regarding the actual and regulatory status of an agent without plunging into elaborate databases with hundreds of possible steps and selections or endless browsing and requiring only basic IT provisions.
Keywords: US Select Agents and Toxins List; HP programming language; Model-View-Controller architecture; agent temporal profile; inclusion/exclusion criteria; biosafety levels
Abbreviations: FSAP: Federal Select Agents Program; GCBR: Global Catastrophic Biological Risks; HHS: Department of Health and Human Services (USA); MVC: Model-View-Controller architecture; PHP: PHP Hypertext Preprocessor; SQL: Structured Query Language; USDA: United States Department of Agriculture
Introduction
The explosive development of biotechnology makes indispensable the determination and quantification of biological risk factors, while accidental and perpetrated events with biological factors have occurred and seem bound to develop to existential threats of local or even of global proportions, the latter termed GCBR [1-4]. Bioresilience [5] is the collective, multi-level and multi-pronged effort to contain such events both proactively and reactively. Regulation of working with and possessing of some agents, liable to cause such events intentionally or not, resulted in the Select Agents and Toxins Lists, which have been issued by US services and updated regularly [6], leading to the Federal Select Agents Program-FSAP [7]. Other legal entities may project their own or acknowledge none [8], but still such lists produce legal effects especially due to the prominent American position in global affairs. Not unlike the original intention, such lists were proven somewhat counterproductive: research in organisms and toxins (collectively referred to as “agents” hereon) became unpractical due to security clearance requirements and mandatory investments in biocontainment and security equipment and services [9]. Thus, much fewer and well-supervised facilities could work on such agents, resulting in all respective funding, which in cases of high-profile agents was quite affluent, being channeled to few recipients irrespectively of scientific merit.
This uncomfortable fact led influential scientific bodies in attempting, with more or less success, to secure exemptions for agents of interest from such lists so as to be able to continue their use, manipulation and exchange regularly. Under the mantle of newer or better estimations of risk and algorithms of threat analysis, largely due to ever-improving diagnostics and therapeutics [10], agents included in such lists became at some point excluded, to the great satisfaction of research and biotechnology groups with strains and know-how-and strong publication records, but no intention of conforming with the expanded biosecurity and biosafety requirements. At the same time, very reasonably, attenuated strains were explicitly listed as exceptions.
In an era of Artificial Intelligence, Big Data and quantifiable planet, there seems to be still room and need for undiversified, intuitive knowledge or information sources to allow widely different staffers with different backgrounds and diverse affiliations and job descriptions to functionally integrate, either ad hoc or on a permanent basis. This level of integration may be achieved only if different members of the same task group are able to communicate and understand each other in basic features of biorisk agents which are within the grasp of people with college education despite a lack in anything but the most elementary biology knowledge, without any need of hands-on experience and expertise. Additionally, such resources must be handy, with few options to allow intuitive, fail-safe use under pressure and in semi-compromised environment, running with low requirements of computing power and memory, low bandwidth and energy/ battery consumption so as to be available for on-the-spot accessibility under adverse conditions.
Materials and Methods
Database Design, Implementation and Access
The quick advancement of the web-based applications that can be easily accessed over the internet demonstrates a larger request for adaptability, security, reliability and scalability of coding techniques and methodologies. Thus, PHP is often utilized as it enables dynamic interactive web development and has features such as fast compilation, flexibility and maintainability; also, it is open-source and requires minimal setup.
One of the crucial characteristics of PHP is its simplicity for developers to access a database. After connecting to a particular database, the difficult part is to write queries with use of the Structured Query Language (SQL). Undoubtedly, a number of related works suggest that traditional database query language is not exceptionally straightforward to be utilized from non-skilled database technology users; the reason behind this state is that this association is based on a textual language such as SQL [11].
The above problem of database manipulation can be resolved with the development of a web application system. The important feature of this framework is the utilization of the Model View Controller (MVC) pattern [12-13]. This pattern can split or partition the diverse parts of code into different layers such as data view and access, user requests control and forward request to relevant layers. The MVC method can also be a synthesis of three core parts, namely model, view, and controller [14-16].
The MVC design pattern was first envisioned by Trygve Reenskaug in the 1970s at the Xerox Parc. As he stated, “the essential purpose of MVC is to bridge the gap between the human user’s mental model and the digital model that exists in the computer”. Three primary modules are considered for the MVC pattern implementation in order to permit more efficient collaboration. These fundamental parts are design, development and integration.
System Architecture
The Sminteus database (http://www.smintheus.org/web/ index.php) constitutes a web application recording the current status of possibly high-risk bioagents. It is public, and there are no registration requirements for data querying.
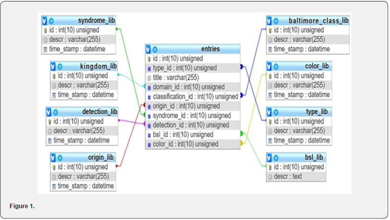
Database records include the Type and the name of the Agent, its Kingdom (applicable in cellular agents), the Baltimore Classification group (applicable in viruses), the Origin (applicable in toxins/bioregulators and other molecular agents), the inflicted Syndrome as well as the available Detection/diagnostics approaches and the assigned biosafety level. Inclusion/ exemption/exclusion and plant hosting/ target population are indicated by color codes upon the entries. Definitions, restrictions, specifications and guidelines dependent on biosafety levels pop up upon respective selection for limited time and cannot be copied. The entire database schema is depicted in Figure 1.
As the Smintheus information increases, the extension of the current data types will be feasible in order to incorporate new data fields. This will be implemented upon the decision of the curators along with the administrator as an upgrade of the database schema is obligatory. The web application is developed based on a PHP framework, namely Yii, which is considered an object-oriented MVC framework. Its main characteristics that drove us to choose this framework were the security and objectoriented features.

Results
The database as crafted from the very beginning not to include any feature useful in illegitimate/malevolent use, with the sacrifice of enticing and appealing features being considered a fair price to pay. Thus, its use remains the concentrated presentation of the current status of possibly high-risk bioagents with the additional, and valuable in forming an integrated picture temporal element which is currently focused in exclusions and deselections.
In its present form, the Smintheus database allows Full View and Basic Search. The latter can be conducted as an individual search by the agent’s name; or as inclusive search by kingdom (in viruses by Baltimore group; in biotoxins, by source/origin) and ailment. The Full View feature is a scroll-down worksheet, with the total content/full view of entries and their primary administrative qualities. Historic, crude phylogenetic and functional divisions and groupings are implemented by color and/or highlight features which are intuitive in appreciating and explained in a separate pop-up.
In general, as the content is open sourced but still sensitive, safety features have been included, such as the locked, inaccessible editing features which are reserved only for the administrator and the curating team; the lack of any privileges for prospective users, which allows unregistered access by anyone, which curtails the digital footprint of the resources and of the users; the extended increments of updates, initially set to a yearly basis, so as to keep with the step of update of the US lists, and the selective and generic entries on detection/diagnostic methodologies which can be accessed only for one entry at a time.
Measures are taken to make the database friendly and also enforce some measure of cyberbiosecurity [17, 18]. By navigating to the introductory environment, at https://smintheus.org/web/ the user clicks the Application button and is able to witness the whole catalogue of entries in alphabetical order; down to the left the number of pages (of 20 entries each) can be seen and navigated. The user may select different fields for a specific search. For example, a search conducted with the dictionary term “vaccine” at the Agent field produces all the entries that include the term, as in Figure 2. A search by the value FUN of the Kingdom field column produces results with all entries recorded, as in Figure 3. Baltimore Classification refers to Baltimore Classes of the viruses (see Figure 2 and 6) while Origin refers to Biotoxins, and thus produce no data for these records.
The different colors in the main entry denote the actual status, which may be standard, or selected status; they may also be deselected (orange font), excluded (blue) or characterized as plant pathogens (green). The Orange color (Figure 4, 6), means the entry is not currently included among the select agents and toxins, but it had been in the past (Deselected); thus, a crude idea of the potential and perceived risk inherent in the entry can be deduced. The Green colour (Figure 5) denotes a plant pathogen, not a human one, which is a characteristic inherited by the notion of multi-sectorial biothreats. This has been introduced under the auspices of USDA (US Dept of Agriculture) and the threat of Agroterrorism. The Blue color (Figures 2, 6-8) denotes exclusions; cases of strains that are not within the selected agents due to their attenuated or otherwise less threatening status. The Type entry refers to cellular/acellular status (microorganism, virus or toxin (see Figures 4-6) and subsequently prion or viroid). In Figure 6 the query has been performed by selecting a value (+ssRNA) from the Classification field column.

By keeping the cursor over the figure of Biosafety Level (Figures 2, 3, 9), the respective characteristics (of agents, equipment, procedures and infrastructure needed) appear for as long as the cursor lingers, so as to discourage copying. Figure 7 presents the returns after a search by Type field (VIRUS). It is the second page of results, as the entries are presented in here by 20s, and at the top left there is an indicator concerning the presented versus the total returns for the query. After selecting “Ebola”, the page as seen in Figures 9 and 8 are presented; by hanging the cursor over the Bluefont entry the message indicating an exclusion becomes visible (Figure 8), while hanging over the value of the column Biosafety level the specifics of that level are presented (Figure 9), as previously mentioned.
Discussion
The Smintheus Database has been conceived to keep track of such regulated agents as defined by the US authorities. Both HHS (Dept of Health and Human Services) and USDA entries are projected, as the new concepts in Biosecurity and Bioresilience favor integrated approaches in methods, training, resources and operations [5, 10, 19] as a means to counter the Total Biothreat [5] and to advance the principles of One Health [2, 20-22] in a bottom-up, distributed manner which defers costs and makes a step towards establishing panbiosurveillance [10].
Additionally to the source list, which is incremental by the two agencies which compile it and exclusively current, including only current entries and accumulated exempts, Smintheus is adding a temporal depth as an aspect of the ongoing dynamics by including agents which were exempt from the beginning or deselected at a certain time-point, allowing interested stakeholders (including, but not restricted to decision-makers and policy-makers or regulatory officials) to remain relevant in terms of the current status and also to project and assess tendencies on the subject so as to make educated guesses and informed decisions in their future endeavors.






The intended functionality of said database is as an interface of professionals possibly implemented on issues of biosecurity and biosafety who do not enjoy previous training in the issue and need a crude but concentrated provider of basic information, more user-friendly than expended and complicated databases or XLtype spreadsheets so as to be able to become current on the issue and cooperate seamlessly. No sensitive information is included, but a catalogue of “Select” agents may assist administrative, legal and financial staffs, response planners, responders and strategy developers as well as marketing experts and decision-makers of both private and public sector to develop a common basis of communication for risk estimation and proactive and reactive policies. Exact protocols and operating procedures (standard and contingency) are issues for highly specialized staffs and operators who are not within the intended audience as they usually enjoy access to higher volumes of relevant information enriched with sensitive data [10] but also endowed with high cybersecurity protocols and requiring increased computational power, connectivity infrastructure or provisions and familiarization with the respective environments and tools.

Additional functionality is intended for the near future for the Smintheus DB, regarding historic records of relative malevolent or accidental events implicating each agent (natural outbreaks NOT being included) as well as open-source related (enacted or projected) dispersion and deployment methods to allow the expedited overview and effective, even time-sensitive risk assessment and planning.
In this way a human resources integration can be promoted and then achieved, as industry, Security agencies, working groups, think tanks, legal representatives and researchers intending to engage in microbiologic/microbiomic and biotoxicologic research for any and every applicable use may identify the biosecurity status of the respective strain/species, watch the tendency of said status so as to project possible surprises, crises and developments in the near future and /or select exempt organisms, molecules and strains with acceptable levels of bioequivalence, emulation and analogy.
Acknowledgements
This work has been partially supported by the project “Synthetic Biology: From omics technologies to genomic engineering (OMICENGINE)” (MIS: 5002636) which is implemented under the Action “Reinforcement of the Research and Innovation Infrastructure” which is funded by the Operational Program “Competitiveness, Entrepreneurship and Innovation” (NSRF 2014-2020) and cofinanced by Greece and the European Union (European Regional Development Fund).
References
- Connell N D (2017) The Challenge of Global Catastrophic Biological Risks. Health Security 15(4): 345-346.
- Millett P, Snyder Beattie A (2017) Human Agency and Global Catastrophic Biorisks. Health Security 15(4): 335-336.
- Nuzzo J B (2017) Improving Biosurveillance Systems to Enable Situational Awareness during Public Health Emergencies. Health Security 15(1): 17-19.
- Schoch Spana M (2017) Global Catastrophic Biological Risks: Toward a Working Definition. Health Security 15(4): 323-328.
- Kambouris M E (2018) Rebooting Bioresilience: A Multi-OMICS Approach to Tackle Global Catastrophic Biological Risks and Next-Generation Biothreats. Omi J Integr Biol 22(1): 36-51.
- Fierer J (2002) Questioning CDC’s “Select Agent” Criteria. Science 295: 43.
- FSAP/Federal Select Agents Program (2017) HHS and USDA “select agents and toxins” 7 CFR Part 331, 9 CFR Part 121, and 42 CFR Part 73.
- Unoda/United Nations Office for Disarmament Affairs (2002) Background paper to the 5th Review Conference of the BWC by the Government of the United Kingdom.
- Casadevall A, Imperiale M J (2010) Destruction of microbial collections in response to select agent and toxin list regulations. Biosecurity Bioterrorism 8(2): 151-154.
- Kambouris M (2018) Humanome Versus Microbiome: Games of Dominance and Pan-Biosurveillance in the Omics Universe. Omi J Integr Biol 22(8): 528-538.
- Aversano L, Canfora G, De Lucia A, Stefanucci S (2002) Understanding SQL through Iconic Interfaces. COMPSAC PP: 703-708.
- Cui W, Huang L, Liang L J, Li J (2009) The research of PHP development framework based on MVC pattern. ICCIT PP: 947-949.
- Hofmeister C, Nord R, Soni D (1999) Applied Software Architecture. Boston, USA: Addison-Wesley Professional.
- Karam M, Keirouz W, Hage R (2006) An abstract model for testing MVC and workflow-based Web applications. AICT.
- Li Q M, Ma G S, Feng G, Ma Y Q (2006) Research on Web application of struts framework based on MVC pattern. International Workshop on Web-Based Internet Computing for Science and Engineering PP: 1029-1032.
- Padilla A (2009) Beginning Zend Framework. New York, USA: Apress, 55.
- Reed J C, Dunaway N (2019) Cyberbiosecurity Implications for the Laboratory of the Future. Front Bioengineering Biotechnology 7: 1-14.
- Vinatzer B A, Heath L S, Almohri H M J, Stulberg M J, Lowe C, Li S (2019) Cyberbiosecurity Challenges of Pathogen Genome Databases. Front Bioengineering Biotechnology 7: 1-11.
- Pappas G, Panagopoulou P, Akritidis N (2009) Reclassifying bioterrorism risk: Are we preparing for the proper pathogens? J Infect Public Health 2(2): 55-61.
- Barbeschi M (2017) A Global Catastrophic Biological Risk Is Not Just About Biology. Health Security 15(4): 349-350.
- Beckham T R, Brake D A, Fine J B (2018) Strengthening one health through investments in agricultural preparedness. Health Security 16(2): 92-107.
- Millett P, Snyder Beattie, A (2017) Existential Risk and Cost-Effective Biosecurity. Health Security 15(4): 373-383.

















